【RAG优化】一文整理20多种目前常用的 RAG 创新方法

作者:微信小助手

发布时间:2025-03-18T21:49:05


搜罗了一下目前常用的和比较前沿的RAG方法和研究,20多种。

0. 标准 RAG

  • • 介绍 :一个基本的 RAG 系统由检索模块和生成模块组成。系统会对查询进行编码,检索相关的文档块,然后为基于 transformer 的 LLM 构建丰富的提示。
  • • 创新点 :将外部知识动态注入生成过程,而无需修改 LLM 本身,就像是给 LLM 戴上了一副能随时获取新知识的 “眼镜”。
  • • 优点 :简单有效,能够提升 LLM 的生成效果。
  • • 缺点 :存在检索到很多与 query 无关的片段,增加噪声输入,与 query 关联的信息比较稀疏,需要 LLM 本身去提炼或挖掘利用。
在这里插入图片描述

1. GraphRAG

  • • 创新点:结合知识图谱与RAG,通过实体和关系建模增强语义关联,支持多跳推理和复杂查询。例如,利用图谱的拓扑结构优化检索路径,提升对开放域问题的回答质量。
  • • 优点:显著提高答案的全面性和逻辑性,适用于知识密集型任务(如医学、法律问答)。
  • • 缺点:图谱构建成本高,多模态图谱融合难度大。
  • • 论文GraphRAG: Knowledge Graph Enhanced Retrieval-Augmented Generation
在这里插入图片描述

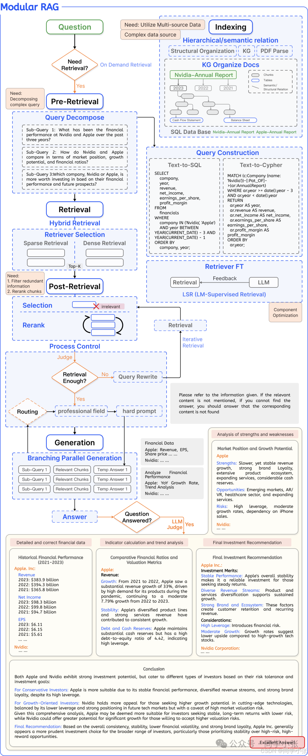
2. Modular RAG

  • • 创新点:模块化设计,灵活集成检索、重排序、生成等组件,支持定制化功能(如多答案整合、多轮对话)。
  • • 优点:扩展性强,适应不同领域需求。
  • • 缺点:组件协同优化复杂,系统调试成本高。
  • • 论文:https://arxiv.org/html/2407.21059v1
在这里插入图片描述

3. Advanced RAG

  • • 创新点:在检索前后增加预处理(如查询重写)和后处理(如结果重排),提升信息相关性。
  • • 优点:减少噪声干扰,优化生成质量。
  • • 缺点:流程复杂度增加,实时性受限。
在这里插入图片描述
在这里插入图片描述

4. TRAQ

  • • 创新点:结合Conformal Prediction和贝叶斯优化,提供端到端统计正确性保证,减少生成中的虚构现象。
  • • 优点:首个实现开放域问答的统计可信度框架。
  • • 缺点:依赖检索器和生成模型的性能假设。
  • • 论文TRAQ: Trustworthy Retrieval-Augmented Question Answering
在这里插入图片描述

5. ColBERT

  • • 创新点:基于张量分解的语义检索模型,通过近似矩阵乘法加速检索,支持百亿级语料库的实时查询。
  • • 优点:检索效率高,兼顾语义和字面匹配。
  • • 缺点:预计算开销大,存储需求高。
  • • 论文ColBERT: Efficient and Effective Passage Search via Contextualized Late Interaction

6. AgenticRAG

  • • 创新点:集成智能代理(Agent)技术,支持主动推理和用户个性化交互,如多轮对话中的上下文记忆。
  • • 优点:增强系统自主性,适应动态需求。
  • • 缺点:内存管理和计算资源消耗大。
  • • 链接:https://weaviate.io/blog/what-is-agentic-rag
在这里插入图片描述

7. Multimodal RAG

  • • 创新点:支持图像、音频等多模态数据检索与生成,如CLIP和BLIP模型的应用。
  • • 优点:跨模态信息整合,提升交互丰富性。
  • • 缺点:模态对齐技术不成熟,计算成本高。
  • • 链接:https://gautam75.medium.com/multi-modal-rag-a-practical-guide-99b0178c4fbb
在这里插入图片描述

8. HyDE(Hypothetical Document Embeddings)

  • • 创新点:生成假设性文档嵌入,引导检索过程,减少对显式知识库的依赖。
  • • 优点:增强零样本检索能力。
  • • 缺点:依赖生成模型的虚构风险。
  • • 链接:https://docs.haystack.deepset.ai/docs/hypothetical-document-embeddings-hyde
在这里插入图片描述

9. RARE(Retrieval-Augmented Reasoning Engine)

  • • 创新点:主动拆解用户问题为子查询,多轮迭代优化检索结果,模仿人类推理过程。
  • • 优点:解决复杂问题的多跳推理需求。
  • • 缺点:响应延迟显著增加。
  • • 论文:技术细节见RARE: Retrieval-Augmented Reasoning Engine
在这里插入图片描述

10. RA-DIT

  • • 创新点:结合微调(Fine-tuning)与RAG,通过参数调整优化检索与生成的协同。
  • • 优点:模型适应性强,支持领域定制。
  • • 缺点:训练数据需求量大。
  • • 论文RA-DIT: Retrieval-Augmented Dual Instruction Tuning
在这里插入图片描述

11. DSP(Demonstrate-Search-Predict)

  • • 创新点:在推理阶段动态结合示例检索、搜索和预测,提升生成可控性。
  • • 优点:灵活适应多样化任务。
  • • 缺点:示例选择对性能影响大。
  • • 论文Demonstrate-Search-Predict: Composing Retrieval and Language Models for Knowledge-Intensive NLP
在这里插入图片描述

12. RETRO

  • • 创新点:在预训练阶段引入检索机制,增强模型的知识内化能力。
  • • 优点:生成内容更准确,减少幻觉。
  • • 缺点:预训练成本极高。
  • • 论文Improving Language Models by Retrieving from Trillions of Tokens
在这里插入图片描述

13. Self-RAG

  • • 创新点:模型自主决定何时检索,动态调整生成策略,平衡检索成本与效果。
  • • 优点:自适应性强,资源利用率高。
  • • 缺点:需要复杂的提示工程。
  • • 论文Self-RAG: Learning to Retrieve, Generate, and Critique through Self-Reflection
在这里插入图片描述

14. KG2RAG

  • • 介绍 :利用知识图谱来增强 LLM 生成效果,将检索文档 + rank 方式和利用图谱(知识库)两种方式融合起来
  • • 创新点:将知识图谱直接映射为检索源,利用图遍历技术优化实体关系查询。
  • • 优点:结构化知识利用率高。
  • • 缺点:图谱更新和维护复杂。
  • • 链接:https://arxiv.org/html/2502.06864v1
在这里插入图片描述

15. CoRAG(Collaborative RAG)

  • • 介绍 :考虑块间相关性,使用蒙特卡洛树搜索(MCTS)框架处理添加块的单调效用问题,还使用设置代理适应各种查询类型
  • • 创新点:多模型协作检索与生成,通过投票或加权融合提升结果鲁棒性。
  • • 优点:减少单一模型偏差。
  • • 缺点:系统集成复杂度高。
  • • 论文:https://arxiv.org/pdf/2501.14342
在这里插入图片描述

16. Auto-RAG

  • • 介绍 :使用 LLM 细化查询,通过多轮对话规划检索,直到收集到足够信息的自主方法。该系统会根据问题难度自适应调整,并用自然语言解释其过程。
  • • 创新点 :通过多轮对话来细化查询和规划检索,能够根据问题难度自适应调整。
  • • 优点 :对问题难度的适应性高。
  • • 缺点 :需要多轮对话处理,实现复杂。
  • • 论文 : https://arxiv.org/pdf/2411.19443
在这里插入图片描述

17. MemoRAG

  • • 介绍 :采用具有长期记忆的双系统方法。轻量级 LLM 创建数据库的 “全局记忆” 并生成回答草稿以指导检索工具,而更强大的 LLM 使用检索到的数据生成最终回答。
  • • 创新点 :通过轻量级 LLM 和强大 LLM 的组合来实现高效处理。
  • • 优点 :能够通过轻量级 LLM 和强大 LLM 的组合实现高效处理。
  • • 缺点 :需要构建双系统。
  • • 链接 :https://github.com/qhjqhj00/MemoRAG
  • • 论文 :https://arxiv.org/pdf/2409.05591
在这里插入图片描述

18. HtmlRAG

  • • 介绍 :直接使用 HTML,保留标题、表格等有价值的信息结构,而不是使用纯文本。通过清理和修剪技术处理 HTML 中的额外噪音和大小。
  • • 创新点 :保留了 HTML 中的结构化信息,如标题和表格等。
  • • 优点 :能够保留更多的信息结构,有助于提高生成结果的质量。
  • • 缺点 :需要对 HTML 进行噪声处理。
  • • 论文 :https://arxiv.org/pdf/2411.02959
在这里插入图片描述

19. FastRAG

  • • 介绍 :使用模式和脚本学习高效处理数据,不完全依赖 AI 模型的方法。结合文本检索和知识图谱查询,提高精度,减少 90% 的处理时间和 85% 的成本。
  • • 创新点 :结合了文本检索和知识图谱查询,并通过模式和脚本学习来提高处理效率。
  • • 优点 :显著减少处理时间和成本。
  • • 缺点 :模式和脚本学习的适用范围有限。
  • • 论文 :https://arxiv.org/pdf/2411.13773
在这里插入图片描述

20. 其他方法(简要列举)

  • • FLARE:迭代检索与生成结合,动态扩展上下文窗口。
  • • RePlug:检索增强的预训练语言模型,支持多任务学习。
  • • Atlas:基于稠密检索的大规模知识增强模型。
  • • FiD(Fusion-in-Decoder):在解码阶段融合多检索结果,提升生成多样性。
  • • RAGFlow:集成多模态文档解析(如DeepDoc模块),支持PDF、图像等非结构化数据处理。

总结

以上方法覆盖了RAG技术的核心方向,包括图谱增强、模块化设计、多模态扩展、自适应检索等。未来趋势将聚焦于多模态融合动态推理优化轻量化部署